ImmoTool 0.9.6 veröffentlicht
Auf Hinweis der ImmoTool-Anwender wurden diverse Korrekturen & Verbesserungen vorgenommen. Diese sind nun als neue Programmversion 0.9.6 verfügbar
Was wurde geändert?
-
Programm, Aktualisierung der eXist-Datenbank
- Am 19.6.2009 wurde eXist 1.2.6 veröffentlicht. Div. interne Fehler wurden von den Entwicklern korrigiert. Die aktualisierte Datenbank wird der Aktualisierung auf v0.9.6 ausgeliefert. Eine vorherige Sicherung der Projektdatenbank ist nicht zwingend notwendig, kann im Praxiseinsatz aber auch nicht schaden.
- Das DB-Journal wurde auf maximale Datensicherheit hin konfiguriert. Dadurch verringert sich unter Umständen die DB-Geschwindigkeit auf einigen Systemen. Sollte die Änderung bei Ihnen zu fühlbaren Geschwindigkeitseinbußen führen, geben Sie uns bitte Bescheid.
-
Immobilien, Immobilienformular
- Bei der Eingabe von Geokoordinaten kam es zu Ungenauigkeiten. Nach Umstellung des Datentyps von float auf double tritt das Problem nicht mehr auf.
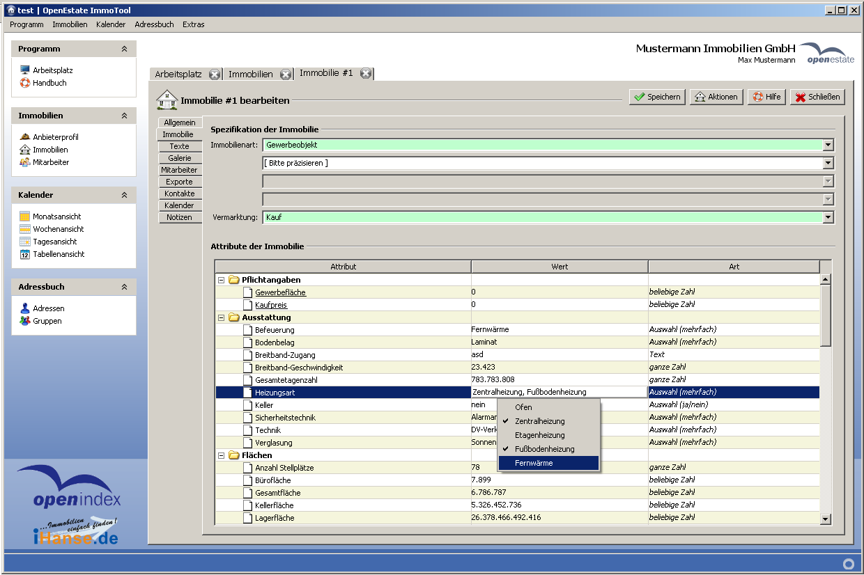
- Ein Problem bei der Eingabe von Immobilienattributen des Typs 'ganze Zahl' wurd behoben. Man musste eine Eingabe mit ENTER bestätigen, andernfalls ging diese beim Fokuswechsel verloren.
- Beim Klick in die Attribut-Tabelle wird das Eingabefeld automatisch vorausgewählt.
- Innerhalb der Attribut-Tabelle kann mit den TAB (bzw. SHIFT+TAB) zur folgenden (bzw. vorherigen) Eingabe wechseln. Alternativ können auch die Pfeiltasten verwendet werden.
- Zu einer Immobilie können Notizen für interne Zwecke in einem Textfeld hinterlegt werden. Diese Notizen werden nicht veröffentlicht. (siehe Kommentar)
-
Immobilien, PDF-Exposé
- Auf Windows-Systemen kam es zu Problemen beim Zeilenumbruch von AGB-Texten mit Überlänge.
-
Immobilien, OpenEstate- & OpenImmo-Export
- Bilder werden im JPG-Format versendet. Dadurch reduziert sich die zu übertragende Datenmenge auf ca. 1/10.
-
Immobilien, OpenImmo-Export
- Die E-Mailadresse des technischen Ansprechpartners (techn_mail) kann in den Formatoptionen der Schnittstelle hinterlegt werden. Wenn keine Adresse hinterlegt wurde, greift das Programm auf die Firmen-E-Mailadresse aus dem Anbieterprofil zurück.
- Ein Fehler im Umgang mit numerischen Attributen wurde behoben.
-
Immobilien, Schnittstellen-Import
- Alternativ zum XML-Format können nun auch INI- / Properties-Dateien importiert werden.
-
Kalender, Terminformular
- Ein Fehler beim Bearbeiten eines Termins wurde korrigiert. Die Terminart wurde beim Öffnen des Formulares nicht korrekt übernommen, was beim erneuten Speichern zu Validierungsproblemen führte.
Was ist neu?
-
Immobilien, Exportdateien können via HTTP versendet werden
- Die Immobilien können über HTTP & HTTPS versendet werden.
- Die Authentifizierung kann über Basic Authentication erfolgen.
- Die Dateien werden mit einer PUT- oder POST-Anfrage verschickt.
- Ggf. können POST-Anfragen als durch multipart/form-data-Übertragung stattfinden.
- Zwecks Implementierung des HTTP-Transports wurden Apache HTTP Components & Apache Mime4j als Abhängigkeiten hinzugefügt.
Wie bekomme ich die aktuellste Version?
- Sollten Sie das ImmoTool bereits installiert haben, verwenden Sie die Programm-interne Aktualisierungsfunktion.
- Die Downloadarchive wurden auf Version 0.9.6 aktualisiert und können im Downloadbereich heruntergeladen werden.
- Bei Problemen mit der Einrichtung / Installation finden Sie im Installationsleitfaden weitere Hinweise.